Practitioner Profiles
The practitioner profile contains all the documents you would have uploaded as part of onboarding and allows you to update and submit new documents.
You can access your profile using this menu option here. If you do not have a profile showing, and you have been approved for more than 24 hours, please raise a support request using the blue bubble. In your request, please state your GOC number and the email address that you use to log in. Please note that admin users do not have a profile.
Viewing the Profile
This is an example of how a profile will look when you view it:

There are several components and functions to the profile. You will see your basic demographic details at the top of the page, followed by the mandatory safeguarding documents. Please note the expiry times. You will not need to re-upload a DBS certificate (if you have registered with the update service) – we will use the automatic check system to update your DBS status every three months.
There are three types of icon on the profile:
- Green tick – Document has been uploaded and approved. If related to a service, you may deliver that service.
- Red exclamation mark – No certificate is present.
- Yellow tick – A certificate has been recently uploaded and is awaiting approval.
- Red cross – The uploaded certificate has been rejected.
Uploaded certificates are checked by the PES admin team. If they are approved, you will see them go green, or if rejected, you will see a red cross. Please view the comments section to see what actions are required on your part to get the certificate approved.
Practitioner Accreditation
All participating optometrists will have the core competencies as defined by the GOC and must meet the accreditation requirements as below in order to offer community eye care services.
Disclosure and Barring Service (DBS) Certificate
- this needs to be an enhanced DBS with a check of DBS barred lists for adults and children
- The performer has signed up for the DBS update service.
- DBS Certificate number and permission to check for updates on the DBS update service
- The certificate must be dated within the last three years and renewed every three years, unless you are registered with the DBS Update Service, in which case the IT system will perform the checks automatically.
Level 2 Safeguarding Training for Adults and Children
- must be dated within the last three years
- must be maintained and uploaded to your practitioner profile prior to expiry; the IT system will prompt users when this is close to expiry.
Practice compliance and optometrists' accreditation requirements are continuous and ongoing; should the practice or practitioner no longer satisfy these requirements, then they must inform Primary Eyecare Services and cease providing this service. Guidance on this process is available on the Service Withdrawal help page.
The following evidence will be confirmed annually, with the clinician confirming via declaration:
- CPD – MECS 3 points and 1 point for cataract in every 3-year CPD cycle.
- The clinician has reviewed the updated Primary Eyecare Services Policies (with link to the policies).
Service Accreditation
Upload relevant Wales Optometry Postgraduate Education Centre (WOPEC) accreditation certificates or accepted equivalents, along with any higher qualifications, to the IT platform.
Updating your profile
Currently, you cannot update your demographic details in the profile viewer – if you need to do this, please contact support. If you need to add, update or change any of your certificates, this can easily be done. Please note that your documents must be in PDF format – you can use Adobe's easy conversion system to turn any document type into a PDF. You can find details here.
If you want to upload a safeguarding document, please take a note of the date. If you are uploading a professional certificate, there is no need to enter a date, as these do not expire. Please make sure that you have a good quality scan with your full details showing.
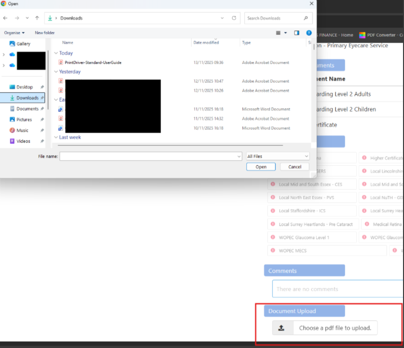
You then simply click on the Document upload icon.

You will need to select the document type for uploading and, if required, enter the date. If a date is not required, the date box will be greyed out, as above. You can then simply press 'Submit', and your document will be sent to the admin team for approval. You will see the screen refresh and the appropriate document icon turn to a yellow tick.
Viewing your documents
You can view all of your documents by clicking on the view icon (for safeguarding) or the document name for your certificates. The document will be shown on the left-hand side of the screen.
If your document does not display properly, you can upload a new version using the method above.
Practitioner Annual declaration
As part of the Primary Eyecare Service’s annual governance requirements, each practitioner must complete a declaration. The following evidence will be confirmed annually, with the clinician providing confirmation through their declaration: CPD – a minimum of 3 points for MECS and 1 point for cataract in every 3-year CPD cycle; and confirmation that the clinician has reviewed the updated Primary Eyecare Services Policies (with a link to the policies).
To make the declaration, click 'Review' within the Annual Declaration section; the 'expires in' section will count down to the new NHS year on the 1st April:
You will then be presented with the window to make the declaration. From this window there is a link to the Primary Eyecare Service Policy pack, you will be asked to provide the name of the indemnity insurance provider and confirm the declaration.
Please note that of January 2025, all Practitioners offering Enhanced Services must have a fully complaint Enhanced DBS, Child and Adult Level 2 Safeguarding Certificates and an in date Annual Declaration uploaded onto their OPERA Practitioner Profile to avoid restricted access to the system. You will not be able to provide Enhances Services until these documents have been approved.